RTX Lidar Sensors#
Isaac Sim RTX or Raytraced Lidar supports both Solid State and Rotating Lidar configuration via a JSON config file. Each RTX Sensor must be attached to its own viewport to simulate properly.
Warning
Docking windows in the isaac-sim UI when an RTX Lidars simulation is running will likely lead to a crash. Pause the simulation before re-docking the window.
Learning Objectives#
In this example, we will:
Briefly introduce how to use RTX Lidar sensors.
Create a RTX Lidar sensor.
Publish sensor data to ROS2 as LaserScan and PointCloud2 messages.
Use the menu shortcut to create RTX Lidar sensor publishers.
Put it all together and visualize multiple sensors in RViz2.
Getting Started#
Important
Make sure to source ROS 2 appropriately from the terminal before running Isaac Sim.
Prerequisites
Completed the ROS 2 Cameras tutorial.
FASTRTPS_DEFAULT_PROFILES_FILE
environmental variable is set prior to launching sim, and ROS2 bridge is enabled.OPTIONAL: Explore the inner workings of RTX Lidar sensors by learning Overview and how to get RTX Sensor Annotators.
Completed the URDF Import: Turtlebot tutorial so that Turtlebot is loaded and moving around.
Note
In Windows 10 or 11, depending on your machine’s configuration, RViz2 may not open properly. Some bandwidth-heavy topics may not be available to visualize in RViz2 in WSL.
Adding a RTX Lidar ROS 2 Bridge#
First we need to add a 2D Lidar sensor. Go to Create > Sensors > RTX Lidar > NVIDIA > Example Rotary 2D.
To place the synthetic Lidar sensor at the same place as the robot’s Lidar unit, drag the Lidar prim under /World/turtlebot3_burger/base_footprint/base_link/base_scan. Zero out any displacement in the Transform fields inside the Property tab. The Lidar prim should now be overlapping with the scanning unit of the robot.
Next we also need to add a 3D Lidar sensor. Go to Create > Sensors > RTX Lidar > NVIDIA > Example Rotary.
To place the synthetic Lidar sensor at the same place as the robot’s Lidar unit, drag the Lidar prim under /World/turtlebot3_burger/base_footprint/base_link/base_scan. Zero out any displacement in the Transform fields inside the Property tab. The Lidar prim should now be overlapping with the scanning unit of the robot.
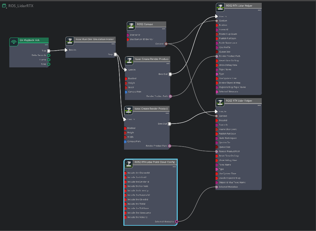
Next we connect the ROS2 bridge with the sensor output via Omnigraph Nodes. Open visual scripting editor by going to Window > Graph Editors > Action Graph. (Optionally: Move the graph under the /World/turtlebot3_burger/base_footprint/base_link/base_scan. The placement of the graph is important for Automatic ROS 2 Namespace Generation). Add the following nodes to this graph:
On Playback Tick: This is the node responsible for triggering all the other nodes once Play is pressed.
ROS2 Context Node: ROS2 uses DDS for its middleware communication. DDS uses Domain ID to allow for different logical networks operate independently even though they share a physical network. ROS 2 nodes on the same domain can freely discover and send messages to each other, while ROS 2 nodes on different domains cannot. ROS2 context node creates a context with a given Domain ID. It is set to 0 by default. If Use Domain ID Env Var is checked, it will import the
ROS_DOMAIN_ID
from the environment in which you launched the current instance of Isaac Sim.Isaac Run One Simulation Frame: This is the node to running the create render product pipeline once at the start to improve performance.
Isaac Create Render Product: For the cameraPrim input, select the RTX Lidar created in step 1.
Add another Isaac Create Render Product node. For the cameraPrim input, select the RTX Lidar created in step 3.
ROS2 RTX Lidar Helper: This node will handle publishing of the laser scan message from the RTX Lidar. The input render product is obtained from the output of Isaac Create Render Product in step d. Set the frameId to
base_scan
.Add another ROS2 RTX Lidar Helper node, and under input type select point_cloud and change the topic name to
point_cloud
. This node will handle publishing the point cloud from the RTX Lidar. The input render product is obtained from the output of second Isaac Create Render Product node created in step e. Set the frameId tobase_scan
.
Note
When type is set to laser_scan in the ROS2 RTX Lidar Helper node, the LaserScan message will only be published when the RTX Lidar generates a full scan. For a rotary Lidar this is a full 360-degree rotation, while for a solid state Lidar this is the full azimuth of the Lidar, as configured in its profile. Depending on Lidar rotation rate and time step size, it may take multiple frames to complete the full rotary scan; that is, for render step size 1/60s, a rotary Lidar with rotation rate 10Hz would take 6 frames to complete a full scan, meaning the LaserScan message would be published once every 6 frames. Solid state Lidars complete the full scan in a single frame, so the corresponding LaserScan message would be published every frame.
PointCloud messages are published either every frame or once the full scan has been accumulated, based on the value of the Publish Full Scan setting in the ROS2 RTX Lidar Helper node.
Once the graph has been set correctly, hit Play to begin simulation. The RTX Lidar should be sending the LaserScan and PointCloud2 messages and can be visualized in RViz.
For RViz visualization:
Run RViz2 (
rviz2
) in a sourced terminal.The lidar frame in Isaac Sim for the RTX Lidar is set to base_scan, update the fixed frame name in RViz accordingly.
Add LaserScan visualization and set topic to /scan.
Add PointCloud2 visualization and set topic to /point_cloud.
Graph Shortcut#
We provide a menu shortcut to build multiple Lidar sensor graphs with just a few clicks. Go to Tools > Robotics > ROS 2 OmniGraphs > RTX Lidar. If you don’t see any ROS2 graphs listed, you need to first enable the ROS2 bridge. A popup will appear asking for the parameters needed to populate the graphs. You must provide the Graph Path, the Lidar Prim, frameId, any Node Namespaces if you have one, and check the boxes for the data you wish to publish. If you wish to add the graphs to an existing graph, check the Add to an existing graph? box. This will append the nodes to the existing graph, and use the existing tick node, context node, and simulation time node if they exist.
Running The Example#
In a new terminal with your ROS2 environment sourced, run the following command to start RViz and show the Lidar point cloud. Replace
ros2_ws
withhumble_ws
as appropriate.rviz2 -d <ros2_ws>/src/isaac_tutorials/rviz2/rtx_lidar.rviz
Finally, run the sample script:
./python.sh standalone_examples/api/isaacsim.ros2.bridge/rtx_lidar.py
After the scene finishes loading, verify that you see the point cloud for the rotating Lidar sensor being simulated.
RTX Lidar Script Sample#
While most of the sample code is fairly generic, there are a few specific pieces needed to create and simulate the sensor. In this sample, we create a 2D and 3D RTX Lidar sensor.
First, create the 3D RTX Lidar Sensor:
_, sensor = omni.kit.commands.execute(
"IsaacSensorCreateRtxLidar",
path="/sensor",
parent=None,
config="Example_Rotary",
translation=(0, 0, 1.0),
orientation=Gf.Quatd(1.0, 0.0, 0.0, 0.0),
)
Here Example_Rotary defines the configuration for the 3D Lidar sensor. Two generic configuration files (in addition to manufacturer/model-specific configurations) provided in extsbuild/omni.sensors.nv.common/data/lidar/: Example_Rotary.json and Example_Solid_State.json. To switch the Lidar to the example solid state configuration you can replace config=”Example_Rotary”, with config=”Example_Solid_State”.
Create a render product and attach this sensor to it:
hydra_texture = rep.create.render_product(sensor.GetPath(), [1, 1], name="Isaac")
Create the post process pipeline that takes the rendered RTX Lidar point cloud data and publishes it to ROS:
writer = rep.writers.get("RtxLidar" + "ROS2PublishPointCloud")
writer.initialize(topicName="point_cloud", frameId="base_scan")
writer.attach([hydra_texture])
Next create the 2D RTX Lidar Sensor:
_, sensor_2D = omni.kit.commands.execute(
"IsaacSensorCreateRtxLidar",
path="/sensor_2D",
parent=None,
config="Example_Rotary_2D",
translation=(0, 0, 1.0),
orientation=Gf.Quatd(1.0, 0.0, 0.0, 0.0),
)
Here Example_Rotary_2D defines the configuration for the 2D Lidar sensor.
Similar to the 3D Lidar sensor, create a render product and the post process pipeline that publishes the rendered RTX Lidar laser scan data to ROS:
hydra_texture_2D = rep.create.render_product(sensor_2D.GetPath(), [1, 1], name="Isaac")
writer = rep.writers.get("RtxLidar" + "ROS2PublishLaserScan")
writer.initialize(topicName="scan", frameId="base_scan")
writer.attach([hydra_texture_2D])
Note
You can specify an optional attributes={…} dictionary when calling activate_node_template to set node specific parameters. See the API Documentation for complete usage information.
Multiple Sensors in RViz2#
Note
In Windows 10 or 11, depending on your machine’s configuration some bandwidth-heavy topics may not be available to visualize in RViz2 in WSL.
To display multiple sensors in RViz2, there are a few things that are important to make sure all the messages are synced up and timestamped correctly.
Simulation Timestamp
Use Isaac Read Simulation Time as the node that feeds the timestamp into all of the publishing nodes’ timestamps.
ROS 2 clock
To publish the simulation time to the ROS 2 clock topic, you can setup the graph as shown in the Running ROS 2 Clock Publisher tutorial:

frameId and topicName
To visualize all the sensors as well as the tf tree all at once inside RViz, the frameId and topicNames must follow a certain convention in order for RViz to recognize them all at once. The table below roughly describes these conventions. To see the multi-sensor example below, consult the USD asset which can be found by going to the Isaac Sim Content browser and click Isaac Sim>Samples>ROS2>Scenario>turtlebot_tutorial.usd.
Source
frameId
nodeNamespace
topicName
type
Camera RGB
(device_name)_(data_type)
(device_name)/(data_type)
image_raw
rgb
Camera Depth
(device_name)_(data_type)
(device_name)/(data_type)
image_rect_raw
depth
Lidar
base_scan
scan
laser scan
Lidar
base_scan
point_cloud
point_cloud
TF
tf
tf
To see the RViz image below, make sure the simulation is playing. In a ROS2-sourced terminal, open with the configuration provided using the command:
ros2 run rviz2 rviz2 -d <ros2_ws>/src/isaac_tutorials/rviz2/camera_lidar.rviz
. Once the RViz window finishes loading, you can enable and disable the sensor streams inside the “Display” Panel on the left hand side.

Important
Ensure that the use_sim_time
ROS2 param is set to true after running the RViz2 node.
This ensures that the RViz2 node is synchronized with the simulation data especially when RViz2 interpolates position of Lidar data points.
Set the parameter using the following command in a new ROS2-sourced terminal:
ros2 param set /rviz use_sim_time true
Summary#
This tutorial covered creating and using the RTX Lidar Sensor with ROS2:
Adding a RTX Lidar sensor.
Adding a RTX Lidar and PointCloud ROS2 nodes.
Displaying multiple sensors in RViz2.
Next Steps#
Continue on to the next tutorial in our ROS2 Tutorials series, ROS2 Transform Trees and Odometry, to learn how to add global and relative transforms to a TF tree.
Further Learning#
Explore the inner workings of RTX Lidar sensors by learning Overview and how to get RTX Sensor Annotators.