RTX Lidar Sensors#

Isaac Sim RTX or Raytraced Lidar supports both Solid State and Rotating Lidar configurations. Each RTX Sensor must be attached to its own viewport to simulate properly.

Warning

Docking windows in the Isaac Sim UI when an RTX Lidars simulation is running will likely lead to a crash. Pause the simulation before re-docking the window.

Learning Objectives#

In this example, you:

  • Briefly introduce how to use RTX Lidar sensors.

  • Create a RTX Lidar sensor.

  • Publish sensor data to ROS2 as LaserScan and PointCloud2 messages.

  • Use the menu shortcut to create RTX Lidar sensor publishers.

  • Put it all together and visualize multiple sensors in RViz2.

Getting Started#

Important

Make sure to source ROS 2 appropriately from the terminal before running Isaac Sim.

Prerequisites

  • Completed the ROS 2 Cameras tutorial.

  • FASTRTPS_DEFAULT_PROFILES_FILE environmental variable is set prior to launching Isaac Sim and ROS2 bridge is enabled.

  • OPTIONAL: Explore the inner workings of RTX Lidar sensors by reviewing Overview and how to get RTX Sensor Annotators.

  • Completed the URDF Import: Turtlebot tutorial so that Turtlebot is loaded and moving around.

  • The optional portion of this tutorial requires the isaac_tutorials ROS 2 package, which is provided in IsaacSim-ros_workspaces repo. Complete ROS 2 Installation (Default) to make sure the ROS 2 workspace environment is setup correctly.

Note

In Windows 10 or 11, depending on your machine’s configuration, RViz2 might not open properly. Some bandwidth-heavy topics might not be available to visualize in RViz2 in WSL.

Adding a RTX Lidar ROS 2 Bridge#

  1. Add a 2D Lidar sensor. Go to Create > Sensors > RTX Lidar > NVIDIA > Example Rotary 2D.

  2. To place the synthetic Lidar sensor at the same place as the robot’s Lidar unit, drag the Lidar prim under /World/turtlebot3_burger/base_scan. Zero out any displacement in the Transform fields inside the Property tab. The Lidar prim should now be overlapping with the scanning unit of the robot.

  3. Add a 3D Lidar sensor. Go to Create > Sensors > RTX Lidar > NVIDIA > Example Rotary.

  4. To place the synthetic Lidar sensor at the same place as the robot’s Lidar unit, drag the Lidar prim under /World/turtlebot3_burger/base_scan. Zero out any displacement in the Transform fields inside the Property tab. The Lidar prim should now be overlapping with the scanning unit of the robot.

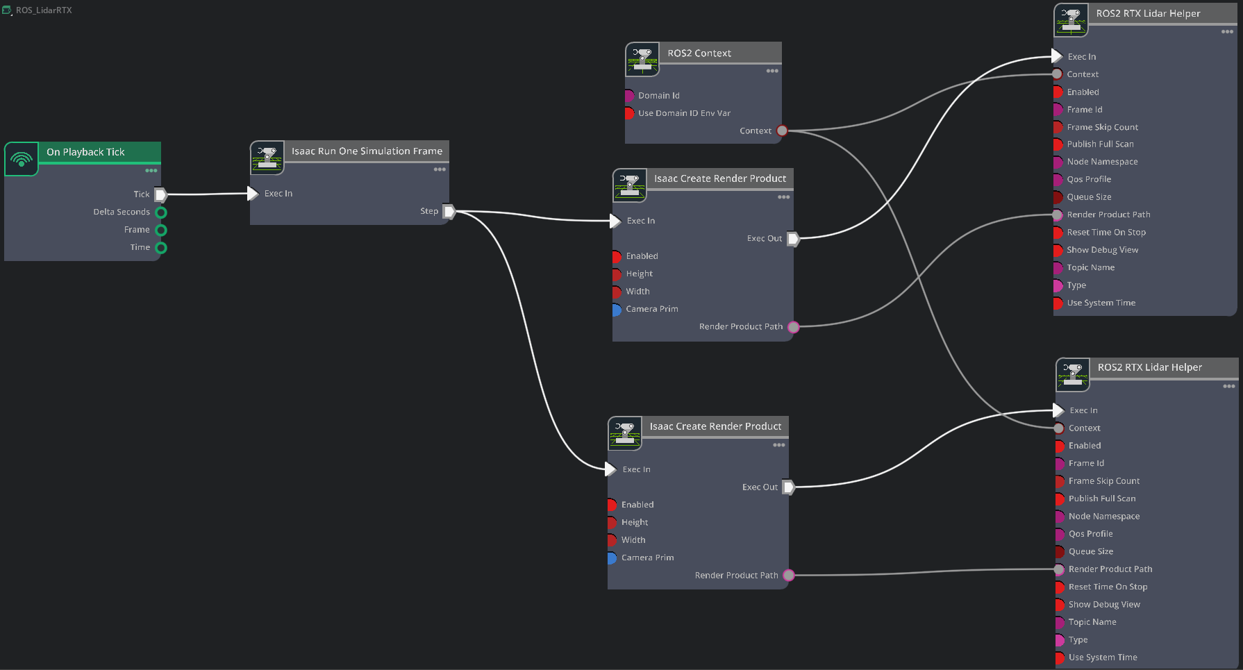
  5. Connect the ROS2 bridge with the sensor output using Omnigraph Nodes. Open visual scripting editor by going to Window > Graph Editors > Action Graph. (Optionally: Move the graph under the /World/turtlebot3_burger/base_scan. The placement of the graph is important for Automatic ROS 2 Namespace Generation). Add the following nodes to this graph:

    1. On Playback Tick: This is the node responsible for triggering all the other nodes after Play is pressed.

    2. ROS2 Context Node: ROS2 uses DDS for its middleware communication. DDS uses Domain ID to allow for different logical networks operate independently even though they share a physical network. ROS 2 nodes on the same domain can freely discover and send messages to each other, while ROS 2 nodes on different domains cannot. ROS2 context node creates a context with a given Domain ID. It is set to 0 by default. If Use Domain ID Env Var is checked, it will import the ROS_DOMAIN_ID from the environment in, which you launched the current instance of Isaac Sim.

    3. Isaac Run One Simulation Frame: This is the node to running the create render product pipeline once at the start to improve performance.

    4. Isaac Create Render Product: For the cameraPrim input, select the RTX Lidar created in step 1.

    5. Add another Isaac Create Render Product node. For the cameraPrim input, select the RTX Lidar created in step 3.

    6. ROS2 RTX Lidar Helper: This node will handle publishing of the laser scan message from the RTX Lidar. The input render product is obtained from the output of Isaac Create Render Product in step d. Set the frameId to base_scan.

    7. Add another ROS2 RTX Lidar Helper node, and under input type select point_cloud and change the topic name to point_cloud. This node will handle publishing the point cloud from the RTX Lidar. The input render product is obtained from the output of second Isaac Create Render Product node created in step e. Set the frameId to base_scan. Select the Publish Full Scan checkbox.

    Action Graph Layout

Note

When type is set to laser_scan in the ROS2 RTX Lidar Helper node, the LaserScan message will only be published when the RTX Lidar generates a full scan. For a rotary Lidar this is a full 360-degree rotation, while for a solid state Lidar this is the full azimuth of the Lidar, as configured in its profile. Depending on Lidar rotation rate and time step size, it can take multiple frames to complete the full rotary scan; that is, for render step size 1/60s, a rotary Lidar with rotation rate 10Hz would take six frames to complete a full scan, meaning the LaserScan message would be published once every six frames. Solid state Lidars complete the full scan in a single frame, so the corresponding LaserScan message would be published every frame.

PointCloud messages are published either every frame or after the full scan has been accumulated, based on the value of the Publish Full Scan setting in the ROS2 RTX Lidar Helper node.

After the graph has been set correctly, hit Play to begin simulation. Verify that the RTX Lidar is sending the LaserScan and PointCloud2 messages and can be visualized in RViz.

For RViz visualization:

  1. Run RViz2 (rviz2) in a sourced terminal.

  2. The lidar frame in Isaac Sim for the RTX Lidar is set to base_scan, update the fixed frame name in RViz accordingly.

  3. Add LaserScan visualization and set topic to /scan.

  4. Add PointCloud2 visualization and set topic to /point_cloud.

Graph Shortcut#

There is a menu shortcut to build multiple Lidar sensor graphs. Go to Tools > Robotics > ROS 2 OmniGraphs > RTX Lidar.

If you don’t observe any ROS2 graphs listed, you need to enable the ROS2 bridge. A popup will appear asking for the parameters needed to populate the graphs. You must provide the Graph Path, the Lidar Prim, frameId, any Node Namespaces if you have one, and check the boxes for the data you want to publish. If you want to add the graphs to an existing graph, check the Add to an existing graph? box. This will append the nodes to the existing graph, and use the existing tick node, context node, and simulation time node if they exist.

Running the Example#

  • In a new terminal with your ROS2 environment sourced, run the following command to start RViz and show the Lidar point cloud. Replace ros2_ws with humble_ws as appropriate.

    rviz2 -d <ros2_ws>/src/isaac_tutorials/rviz2/rtx_lidar.rviz
    
  • Run the sample script:

    ./python.sh standalone_examples/api/isaacsim.ros2.bridge/rtx_lidar.py
    

After the scene finishes loading, verify that you observe the point cloud for the rotating Lidar sensor being simulated.

RTX Lidar Script Sample#

While most of the sample code is fairly generic, there are a few specific pieces needed to create and simulate the sensor. In this sample, you create a 2D and 3D RTX Lidar sensor.

Create the 3D RTX Lidar Sensor:

_, sensor = omni.kit.commands.execute(
    "IsaacSensorCreateRtxLidar",
    path="/sensor",
    parent=None,
    config="Example_Rotary",
    translation=(0, 0, 1.0),
    orientation=Gf.Quatd(1.0, 0.0, 0.0, 0.0),
)

Here Example_Rotary defines the configuration for the 3D Lidar sensor. To switch the Lidar to the example solid state configuration you can replace config="Example_Rotary", with config="Example_Solid_State".

Create a render product and attach this sensor to it:

hydra_texture = rep.create.render_product(sensor.GetPath(), [1, 1], name="Isaac")

Create the post process pipeline that takes the rendered RTX Lidar point cloud data and publishes it to ROS:

writer = rep.writers.get("RtxLidar" + "ROS2PublishPointCloud")
writer.initialize(topicName="point_cloud", frameId="base_scan")
writer.attach([hydra_texture])

Create the 2D RTX Lidar Sensor:

_, sensor_2D = omni.kit.commands.execute(
    "IsaacSensorCreateRtxLidar",
    path="/sensor_2D",
    parent=None,
    config="Example_Rotary_2D",
    translation=(0, 0, 1.0),
    orientation=Gf.Quatd(1.0, 0.0, 0.0, 0.0),
)

Here Example_Rotary_2D defines the configuration for the 2D Lidar sensor.

Similar to the 3D Lidar sensor, create a render product and the post process pipeline that publishes the rendered RTX Lidar laser scan data to ROS:

hydra_texture_2D = rep.create.render_product(sensor_2D.GetPath(), [1, 1], name="Isaac")

writer = rep.writers.get("RtxLidar" + "ROS2PublishLaserScan")
writer.initialize(topicName="scan", frameId="base_scan")
writer.attach([hydra_texture_2D])

Note

You can specify an optional attributes={...} dictionary when calling activate_node_template to set node specific parameters. See the API Documentation for complete usage information.

Multiple Sensors in RViz2#

Note

In Windows 10 or 11, depending on your machine’s configuration some bandwidth-heavy topics might not be available to visualize in RViz2 in WSL.

To display multiple sensors in RViz2, there are a few things that are important to make sure all the messages are synced up and timestamped correctly.

Simulation Timestamp

Use Isaac Read Simulation Time as the node that feeds the timestamp into all of the publishing nodes’ timestamps.

ROS 2 clock

To publish the simulation time to the ROS 2 clock topic, you can setup the graph as shown in the Running ROS 2 Clock Publisher tutorial:

ROS2 Clock publisher

frameId and topicName

  1. To visualize all the sensors as well as the tf tree all at once inside RViz, the frameId and topicNames must follow a certain convention for RViz to recognize them all. The table below roughly describes these conventions. To observe the multi-sensor example below, consult the USD asset, which can be found by going to the Isaac Sim Content browser and click Isaac Sim>Samples>ROS2>Scenario>turtlebot_tutorial.usd.

    Source

    frameId

    nodeNamespace

    topicName

    Type

    Camera RGB

    (device_name)_(data_type)

    (device_name)/(data_type)

    image_raw

    rgb

    Camera Depth

    (device_name)_(data_type)

    (device_name)/(data_type)

    image_rect_raw

    depth

    Lidar

    base_scan

    scan

    laser scan

    Lidar

    base_scan

    point_cloud

    point_cloud

    TF

    tf

    tf

  2. To observe the RViz image below, make sure the simulation is playing. In a ROS2-sourced terminal, open with the configuration provided using the command:

    ros2 run rviz2 rviz2 -d <ros2_ws>/src/isaac_tutorials/rviz2/camera_lidar.rviz

After the RViz window finishes loading, you can enable and disable the sensor streams inside the Display panel on the left hand side.

Example Multisensor RVIz2 configuration

Important

Ensure that the use_sim_time ROS2 param is set to true after running the RViz2 node. This ensures that the RViz2 node is synchronized with the simulation data especially when RViz2 interpolates position of Lidar data points. Set the parameter using the following command in a new ROS2-sourced terminal:

ros2 param set /rviz use_sim_time true

(Optional) Exposing RTX Lidar Metadata in ROS2 PointCloud2#

RTX Lidar sensors can optionally expose metadata beyond the Cartesian point cloud, including return intensity and timestamp, materials of the objects generating individual returns, and prim paths of the prims generating individual returns. The full list of metadata that can be exposed is described in the IsaacCreateRTXLidarScanBuffer Annotator.

To generate the metadata, you must set the omni:sensor:Core:auxOutputType attribute on the OmniLidar prim to BASIC (or higher), and possibly additional carb settings at runtime, referencing the table in the IsaacCreateRTXLidarScanBuffer Annotator documentation.

Isaac Sim must then be configured to write the metadata to the PointCloud2 message. There are multiple ways to do this.

Exposing Metadata through ROS2 OmniGraphs#

Follow the steps in the Adding a RTX Lidar ROS 2 Bridge section to create a RTX Lidar sensor and add the ROS2 OmniGraphs nodes to the action graph. Then:

  1. Stop the simulation if it is running.

  2. Save the scene as a USD.

  3. Close Isaac Sim.

  4. Start or restart Isaac Sim, adding --/rtx-transient/stableIds/enabled=true to the run command. This setting enables the RTX renderer to generate the 128-bit Object IDs as part of the RTX Lidar metadata.

  5. Reopen the USD you just saved.

  6. Open the visual scripting editor by going to Window > Graph Editors > Action Graph.

  7. Select the action graph you created earlier.

  8. Add a ROS2 RTX Lidar Point Cloud Config node to the graph.

  9. Tick the Include the Intensity and Include the ObjectId checkboxes. This will write the intensity and object ID metadata to the PointCloud2 message.

  10. Connect the selectedMetadata output of the ROS2 RTX Lidar Point Cloud Config node to the selectedMetadata input of the ROS2 RTX Lidar Helper node for the 3D Lidar sensor.

  11. Tick the enableObjectIdMap checkbox on the ROS2 RTX Lidar Helper node for the 3D Lidar sensor. This will enable Isaac Sim to publish a String message containing the Object ID map, on the /object_id_map topic.

  12. Tick the enabled checkbox on the ROS2 RTX Lidar Helper node for the 3D Lidar sensor, if not already selected.

  13. Select the Example_Rotary Lidar prim, and set the omni:sensor:Core:auxOutputType attribute to FULL.

  14. Press Play to start the simulation.

Action Graph Layout with Metadata

For RViz visualization:

  1. Run RViz2 (rviz2) in a sourced terminal.

  2. The lidar frame in Isaac Sim for the RTX Lidar is set to base_scan, update the fixed frame name in RViz accordingly.

  3. Add PointCloud2 visualization and set topic to /point_cloud.

Verify that RViz2 automatically sets the Channel Name under the PointCloud2 visualization to intensity, and the Color Transformer to Intensity, enabling visualization of the intensity channel in the PointCloud2 message. Most other metadata channels are not visualized by default, except HitNormal, which when selected will visualize the normal vector of the surface of the object that generated the return.

Exposing Metadata Through Python Script#

Similar to the steps in RTX Lidar Script Sample, create the 3D RTX Lidar Sensor, a render product, and the post-process pipeline:

import omni
import omni.replicator.core as rep
from pxr import Gf

kwargs = {
    "omni:sensor:Core:auxOutputType": "FULL",
}
_, sensor = omni.kit.commands.execute(
    "IsaacSensorCreateRtxLidar",
    path="/sensor_with_metadata",
    parent=None,
    config="Example_Rotary",
    translation=(0, 0, 1.0),
    orientation=Gf.Quatd(1.0, 0.0, 0.0, 0.0),
    **kwargs,
)
hydra_texture = rep.create.render_product(sensor.GetPath(), [1, 1], name="Isaac")
# Call the build_rtx_sensor_pointcloud_writer helper method to dynamically build the Writer with the desired metadata
from isaacsim.ros2.nodes import build_rtx_sensor_pointcloud_writer

writer = build_rtx_sensor_pointcloud_writer(metadata=["Intensity", "ObjectId"], enable_full_scan=False)
writer.initialize(topicName="point_cloud", frameId="base_scan")
writer.attach([hydra_texture])
# Create a separate Writer for the ObjectId mapping
object_id_map_writer = rep.writers.get(f"ROS2PublishObjectIdMap")
object_id_map_writer.initialize(topicName="object_id_map")
object_id_map_writer.attach([hydra_texture])

In addition, specify --/rtx-transient/stableIds/enabled=true when invoking SimulationApp, like so:

from isaacsim import SimulationApp

# Example for creating a RTX lidar sensor and publishing PointCloud2 data
simulation_app = SimulationApp({"headless": False, "extra_args": ["--/rtx-transient/stableIds/enabled=true"]})

When the timeline is played, the PointCloud2 message will be published to the /point_cloud topic with the desired metadata.

Interpreting Object ID Metadata#

As described in Semantic Segmentation with RTX Sensor using Object IDs, the Object ID metadata is a stable, unique 128-bit unsigned integer mapping to the prim path of the object that generated the corresponding return. This can be used for semantic segmentation of the scene, by mapping the object IDs to prim paths and then retrieving semantic labels from the prims. If ObjectId is included in the metadata, the PointCLoud2 message will contain 4 uint32 fields: object_id_0, object_id_1, object_id_2, and object_id_3.

After playing the timeline in one of the examples above, in a new terminal verify that your Isaac Sim ROS workspace is sourced, and run the following node to print the prim paths of the objects generating individual returns:

ros2 run isaac_tutorials ros2_object_id_subscriber.py

Refer to the subscriber script for more details on how to interpret the Object ID metadata. The relevant portion is copied below for reference; it will not run in Isaac Sim Script Editor or standalone Python by itself.

import json

import numpy as np
from rclpy.node import Node
from sensor_msgs.msg import PointCloud2
from sensor_msgs_py.point_cloud2 import read_points
from std_msgs.msg import String


class ROS2ObjectIDSubscriber(Node):
    def __init__(self):

        super().__init__("ros2_object_id_subscriber")

        self.point_cloud2_subscriber = self.create_subscription(
            PointCloud2, "point_cloud", self.point_cloud2_callback, 10
        )
        self.object_id_map_subscriber = self.create_subscription(
            String, "object_id_map", self.object_id_map_callback, 10
        )
        self.object_id_map = None

    def point_cloud2_callback(self, msg: PointCloud2):
        self.get_logger().info(f"Received point cloud.")
        points = read_points(
            msg, field_names=("x", "y", "z", "object_id_0", "object_id_1", "object_id_2", "object_id_3"), skip_nans=True
        )
        if self.object_id_map is None:
            return
        object_ids_as_uint32 = (
            np.stack(
                [
                    points["object_id_0"],
                    points["object_id_1"],
                    points["object_id_2"],
                    points["object_id_3"],
                ],
                axis=1,
            )
            .flatten()
            .reshape(-1, 4)
        )
        object_ids_as_uint128 = [int.from_bytes(group.tobytes(), byteorder="little") for group in object_ids_as_uint32]
        prim_paths = [self.object_id_map[str(i)] for i in object_ids_as_uint128]
        print(prim_paths)

    def object_id_map_callback(self, msg: String):
        self.get_logger().info(f"Received object id map: {msg.data}")
        self.object_id_map = json.loads(msg.data)["id_to_labels"]

Summary#

This tutorial covered creating and using the RTX Lidar Sensor with ROS2:

  1. Adding a RTX Lidar sensor.

  2. Adding a RTX Lidar and PointCloud ROS2 nodes.

  3. Displaying multiple sensors in RViz2.

Next Steps#

Continue on to the next tutorial in our ROS2 Tutorials series, ROS2 Transform Trees and Odometry, to learn how to add global and relative transforms to a transform tree.

Further Learning#

Explore the inner workings of RTX Lidar sensors by learning Overview and how to get RTX Sensor Annotators.