ROS 2 Generic Publisher and Subscriber#

Attention

While filling out the ROS 2 Publisher or Subscriber OmniGraphs, if you observe an error such as AttributeError: 'NoneType' object has no attribute 'GetAttributeAtPath', please continue to fill out the remaining fields. After correctly filling out the remaining fields, the error should be resolved automatically and the autogenerated fields should appear.

Learning Objectives#

In this tutorial, we will:

  • Have a brief discussion on the ROS 2 messages types

  • Publish a message of any type to a ROS 2 topic

  • Subscribe to a ROS 2 topic of any message type

Getting Started#

If sourcing ROS 2 is a part of your .bashrc then Isaac Sim can be run directly.

Prerequisite

  • Complete ROS 2 Installation (Default).

  • If using multiple systems, set the FASTRTPS_DEFAULT_PROFILES_FILE environment variable as per instructions in ROS 2 Installation (Default) before launching Isaac Sim, as well as any terminal where ROS messages will be sent or received, and ROS 2 Extension is enabled.

ROS 2 Messages Types#

One of the main styles of communication interfaces of ROS 2 is the topic. Its use is oriented to send/receive messages of continuous data streams like robot state (nav_msgs/msg/Odometry), sensors (e.g: sensor_msgs/msg/Imu), among others.

You can list the available message types (for topics), for the current sourced ROS 2 distro (and workspace), using the following command in a new ROS2-sourced terminal:

ros2 interface list --only-msgs

Generic Publisher#

Basic Methodology:

  1. Go to Window > Graph Editors > Action Graph to create an Action Graph.

  2. Add (and connect) the following OmniGraph nodes into the Action Graph:

  • On Playback Tick node to execute other graph nodes every simulation frame.

  • ROS2 Context node to create a context using either the given Domain ID or the ROS_DOMAIN_ID environment variable.

  • ROS2 Publisher node to publish a message of any type to a ROS 2 topic.

  1. Define, in the node Property panel, the message type following the next pattern: messagePackage / messageSubfolder / messageName. When a valid (existing) message type is defined, the node will reconfigure its input attributes in order to set the values to be published.

    Note

    The node input attributes reconfiguration in OmniGraph follows the next rules:

    • Fields of ROS 2 type embedded message (for example, std_msgs/Header header) are un-rolled in new attributes.

    • Fields of ROS 2 type array of embedded message (for example, geometry_msgs/Point32[] points) are treated as a unique attribute of type token array. Each token is encoded as JSON.

    Hint

    It is not necessary to play the simulation to (re)configure the node’s input attributes for different message types.

    Example of the node input attributes reconfiguration for different message types:

    Example of node reconfiguration for different message types
  2. Connect outputs from other nodes or set values in the Property panel to the inputs to populate the data to be published.

  3. Play the simulation to start publishing.

Example: Publish Joint States#

The following example shows how to publish to the topic /joint_states, using a the ROS 2 message type sensor_msgs/msgs/JointState, the joint states (positions, velocities and efforts) of a robot using the generic ROS2 Publisher node.

  1. In a new stage, load the Franka robot using the Robotics Examples browser by going to Window > Examples > Robotics Examples. Then click on the Robotics Examples tab and expand the sections on the left hand side and open the example: Import Robots > Franka URDF. Then click on LOAD and CONFIGURE, in the Import Franka window, to load the environment and configure the robot.

  2. Go to Window > Graph Editors > Action Graph to create an Action Graph and add, connect and configure the following OmniGraph nodes into the Action Graph:

  • On Playback Tick node to execute other graph nodes every simulation frame.

  • Isaac Read Simulation Time node to retrieve current simulation time. Note: By default the simulation time increases monotonically, meaning regardless of whether simulation is stopped and re-played, the time will continue incrementing. This is mainly to prevent issues that might arise with the time jumping back when simulation resets. You can set resetOnStop to True if you would like the clock to start from 0 every time simulation is reset.

  • Isaac Time Splitter node to split the current simulation time to fill the ROS 2 std_msgs/Header header message timestamp (expressed as seconds and nanoseconds).

  • Articulation State node to get the robot articulation states (joint positions, velocities and efforts) to fill the sensor_msgs/msgs/JointState message.

  • ROS2 Context node to create a context using either the given Domain ID or the ROS_DOMAIN_ID environment variable.

  • ROS2 Publisher node to publish a message of any type to a ROS 2 topic.

    Publish the joint states of a robot

    Parameters:

    Node

    Input field

    Value

    ROS2 Publisher

    messagePackage

    sensor_msgs

    messageName

    JointState

    topicName

    joint_states

    Articulation State

    targetPrim

    /panda

  1. Play the simulation to start publishing and click on MOVE, in the Import Franka window, to move the robot.

  2. Use the following command in a new ROS2-sourced terminal to observe the published messages:

    ros2 topic echo /joint_states
    

Example: Publish Object Pose#

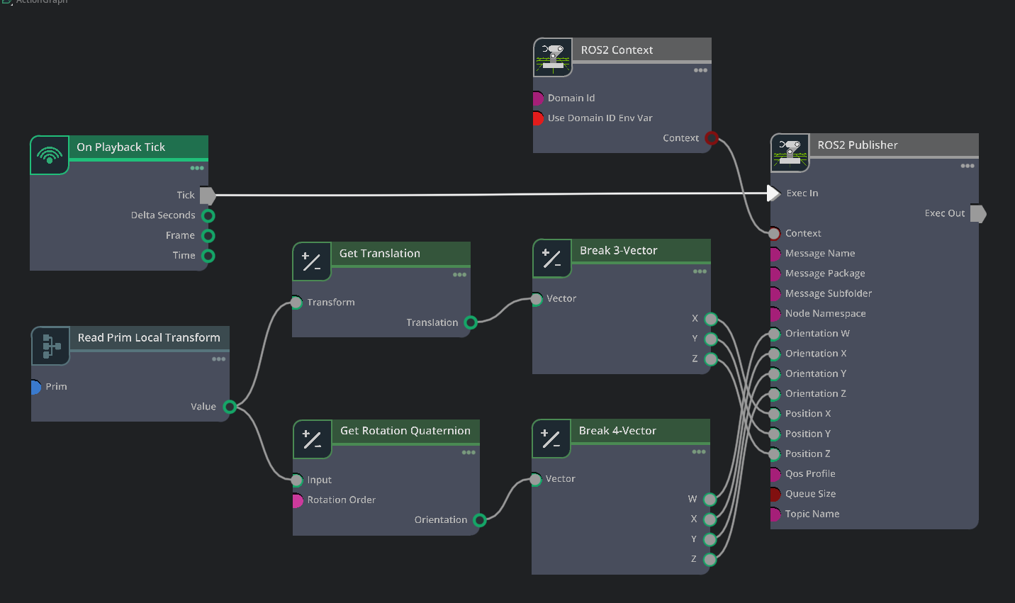
The following example shows how to publish to the topic /object_pose, using a the ROS 2 message type geometry_msgs/msgs/Pose, the pose of an object using the generic ROS2 Publisher node.

  1. In a new stage, create an object (Cube) using the Create > Shape > Cube menu. Then select the Cube (/World/Cube) and right click Add > Physics > Rigid Body with Colliders Preset to enable free-fall.

  2. Go to Window > Graph Editors > Action Graph to create an Action Graph and add, connect and configure the following OmniGraph nodes into the Action Graph:

  • On Playback Tick node to execute other graph nodes every simulation frame.

  • Read Prim Local Transform node to get the local transform matrix of a prim.

  • Get Translation node to get the translation component of a transform matrix.

  • Get Rotation Quaternion node to get the rotation component (as quaternion) of a transform matrix.

  • Break 3-Vector node for individual access to the components of a three-component vector.

  • Break 4-Vector node for individual access to the components of a four-component vector.

  • ROS2 Context node to create a context using either the given Domain ID or the ROS_DOMAIN_ID environment variable.

  • ROS2 Publisher node to publish a message of any type to a ROS 2 topic.

    Publish the pose of an object

    Parameters:

    Node

    Input field

    Value

    ROS2 Publisher

    messagePackage

    geometry_msgs

    messageName

    Pose

    topicName

    object_pose

    Read Prim Local Transform

    prim

    /World/Cube

  1. Play the simulation to start publishing.

  2. Use the following command in a new ROS2-sourced terminal to observe the published messages:

    ros2 topic echo /object_pose
    

Generic Subscriber#

Basic Methodology:

  1. Go to Window > Graph Editors > Action Graph to create an Action Graph.

  2. Add (and connect) the following OmniGraph nodes into the Action Graph:

  • On Playback Tick node to execute other graph nodes every simulation frame.

  • ROS2 Context node to create a context using either the given Domain ID or the ROS_DOMAIN_ID environment variable.

  • ROS2 Subscriber node to subscribe to a ROS 2 topic of any message type.

  1. Define, in the node Property panel, the message type following the next pattern: messagePackage / messageSubfolder / messageName. When a valid (existing) message type is defined, the node will reconfigure its output attributes in order to get the subscription values.

    Note

    The node output attributes reconfiguration in OmniGraph follows the next rules:

    • Fields of ROS 2 type embedded message (for example, std_msgs/Header header) are un-rolled in new attributes.

    • Fields of ROS 2 type array of embedded message (for example, geometry_msgs/Point32[] points) are treated as a unique attribute of type token array. Each token is encoded as JSON.

    Hint

    It is not necessary to play the simulation to (re)configure the node’s output attributes for different message types.

    Example of the node output attributes reconfiguration for different message types:

    Example of node reconfiguration for different message types
  2. Connect the node outputs to the inputs of other nodes to consume the received data.

  3. Play the simulation to get subscriptions when they are available in the ROS 2 environment.

Example: Subscribe to Object Pose#

The following example shows how to create a subscription to the topic /object_pose, with the ROS 2 message type geometry_msgs/msgs/Pose, to teleport an object to the received pose using the generic ROS2 Subscriber node.

  1. In a new stage, create an object (Cube) using the Create > Shape > Cube menu.

  2. Go to Window > Graph Editors > Action Graph to create an Action Graph and add, connect, and configure the following OmniGraph nodes into the Action Graph:

  • On Playback Tick node to execute other graph nodes every simulation frame.

  • Read Prim Local Transform node to get the local transform matrix of a prim.

  • Write Prim Local Transform node to set the local transform matrix of a prim.

  • Set Translation node to set the translation component of a transform matrix.

  • Set Rotation node to set the rotation component of a transform matrix.

  • Make 3-Vector node to create a three-component vector from individual components.

  • Make 4-Vector node to create a four-component vector from individual components.

  • ROS2 Context node to create a context using either the given Domain ID or the ROS_DOMAIN_ID environment variable.

  • ROS2 Subscriber node to subscribe to a ROS 2 topic of any message type.

    Subscribe to the pose of an object

    Parameters:

    Node

    Input field

    Value

    ROS2 Subscriber

    messagePackage

    geometry_msgs

    messageName

    Pose

    topicName

    object_pose

    Read Prim Local Transform

    prim

    /World/Cube

    Write Prim Local Transform

    prim

    /World/Cube

  1. Play the simulation to get subscriptions when they are available in the ROS 2 environment.

  2. Use the following command in a new ROS2-sourced terminal to teleport the object in Isaac Sim to the specified pose:

    ros2 topic pub -1 /object_pose geometry_msgs/msg/Pose "{position: {x: 1, y: 2, z: 3}, orientation: {x: 0.4619398, y: 0.1913417, z: 0.4619398, w: 0.7325378}}"
    

Summary#

In this tutorial we learned how to publish any available message type to a ROS 2 topic as well as how to subscribe to a ROS 2 topic of any available message type.

Next Steps#

Continue on to the next tutorial in our ROS2 Tutorials series, ROS 2 Generic Server and Client to learn how to operate any ROS 2 servers from Isaac Sim.