Running a Reinforcement Learning Policy through ROS 2 and Isaac Sim#

Learning Objectives#

In this example, you learn to run a reinforcement learning policy through ROS 2 and Isaac Sim. You will learn to:

  • Setup a ROS 2 node to publish observations and receive actions from Isaac Sim for the H1 flat terrain locomotion policy

  • Setup Isaac Sim environment to run a reinforcement learning policy

Getting Started#

Prerequisite

  • The torch package is required to run this sample. Follow the PyTorch installation instructions to install it (if not already installed). Since PyTorch will run on a separate process, no specific version is required (it doesn’t have to match Isaac Sim’s PyTorch version).

  • Enable the isaacsim.ros2.bridge Extension in the Extension Manager window by navigating to Window > Extensions.

  • This tutorial requires the h1_fullbody_controller ROS 2 package, which is provided in IsaacSim-ros_workspaces repo. Complete ROS 2 Installation (Default) to make sure the ROS 2 workspace environment is setup correctly.

  • This tutorial requires the completion of Tutorial 13: Rigging a Legged Robot for Locomotion Policy to setup the robot joint configurations based on the locomotion policy parameter, see the section below.

Hint

  • If you encounter error: externally-managed-environment when installing PyTorch, try installing it in a virtual Python environment.

  • If you encounter ModuleNotFoundError: No module named 'yaml', install PyYaml using pip.

About the H1 Flat Terrain Locomotion Policy#

The policy is trained on based on the Isaac-Velocity-Flat-H1-v0 environment from Isaac Lab. This policy tracks a velocity command on a flat terrain for the H1 humanoid robot. The policy is capable of walking forward and turning left/right. The policy does not support moving backwards nor sideways.

Set Up Robot Joint Configurations#

Follow the steps in Tutorial 13: Rigging a Legged Robot for Locomotion Policy to setup the robot joint configurations based on the locomotion policy parameter. This step is very important, because mismatching the joint configurations can result in unexpected robot behavior.

  • The H1 flat terrain policy environment definition file is in YAML file.

  • The angle units specified in the policy environment definition file are in radians. The Isaac Sim USD GUI interface expects the angles to be specified in degrees.

  • The rigged H1 robot is available in the content browser at Isaac/Samples/Rigging/H1/h1_rigged.usd.

Add IMU Sensor#

Use the IMU sensor to obtain the body frame linear acceleration, angular velocity, and orientation. The flat terrain policy requires the linear velocity, angular velocity, and gravity vector from the pelvis link. You need to add an IMU sensor to the pelvis link to compute these values.

  • You can create an IMU sensor by right clicking on the /h1/pelvis and select Create > Isaac > Sensors > Imu Sensor.

Warning

If you add the IMU to a different link, for example, the torso link, you must first transform the IMU data to the pelvis link frame before using it in the policy.

Set up ROS 2 Node for the H1 Humanoid Robot#

The ROS 2 node publishes the observations and receives the actions from Isaac Sim. As specified in the environment definition file, the observations requires the following information:

  • Body frame linear velocity

  • Body frame angular velocity

  • Body frame gravity vector

  • Command (linear and angular velocity)

  • Relative joint position

  • Relative joint velocity

  • Previous Action

You can obtain the body frame linear velocity, angular velocity, and gravity vector from processing the IMU data. The command is the desired linear and angular velocity of the robot, which can be retrieved from a ROS 2 twist message. The relative joint position and velocity can be computed from the Isaac Sim joint state topic. The previous action is the action applied last iteration and can be tracked by the policy node.

The action is a joint state message, which is a dictionary of joint names and their desired positions.

In this section, we will setup OmniGraph nodes that publishes the observations and receives the actions from Isaac Sim on physics step.

Create an On Demand OmniGraph#

  1. Open the H1 Unitree robot model that you rigged in the Tutorial 13: Rigging a Legged Robot for Locomotion Policy tutorial.

  2. Create a scope to hold the ActionGraphs by right clicking on the stage and selecting Create > Scope, rename it “Graph”.

  3. Right click on the stage and select Create > Visual Scripting > ActionGraph.

  4. Rename the ActionGraph to “ROS_Imu”, drag and drop this ActionGraph into the “Graph” scope.

  5. Left click on the ActionGraph node, scroll down in the property editor and set the pipelineStage to pipelineStageOnDemand.

This will ensure the ActionGraph node runs when the Isaac Sim physics steps.

../_images/isim_5.0_full_tut_gui_rl_ros_controller_1.png

Create Imu Publisher Node#

This node publishes the IMU data to ROS 2, which contains the body frame linear acceleration, angular velocity, and orientation.

  1. Right click on the actionGraph node and select Open Graph.

  2. Copy the following nodes into the Action graph:

    • On Physics Step: This node is triggered when the Isaac Sim physics steps, and runs the entire graph.

    • ROS2 Context: This node creates a context for the ROS 2 node.

    • ROS2 QoS Profile: This node sets the QoS profile for the ROS 2 node.

    • Isaac Read IMU Node: This node reads the IMU data from Isaac Sim.

    • Isaac Read Simulation Time: This node reads the simulation time from Isaac Sim.

    • ROS2 Publish IMU: This node publishes the IMU data to ROS 2 using the Isaac Read IMU Node and Isaac Read Simulation Time nodes as source.

  3. Connect the nodes as shown in the image below.

    • Set the Isaac Read IMU Node input IMU Prim to /h1/pelvis/Imu_Sensor to read the IMU sensor data.

    • Uncheck input Read Gravity of the Isaac Read IMU Node to avoid reading the gravity vector from the pelvis link. This is because we only want the linear and angular velocity from the pelvis link.

    • Check the Reset on Stop input of Read Simulation Time node to reset the simulation time when the simulation stops.

../_images/isim_5.0_full_tut_gui_rl_ros_controller_2.png

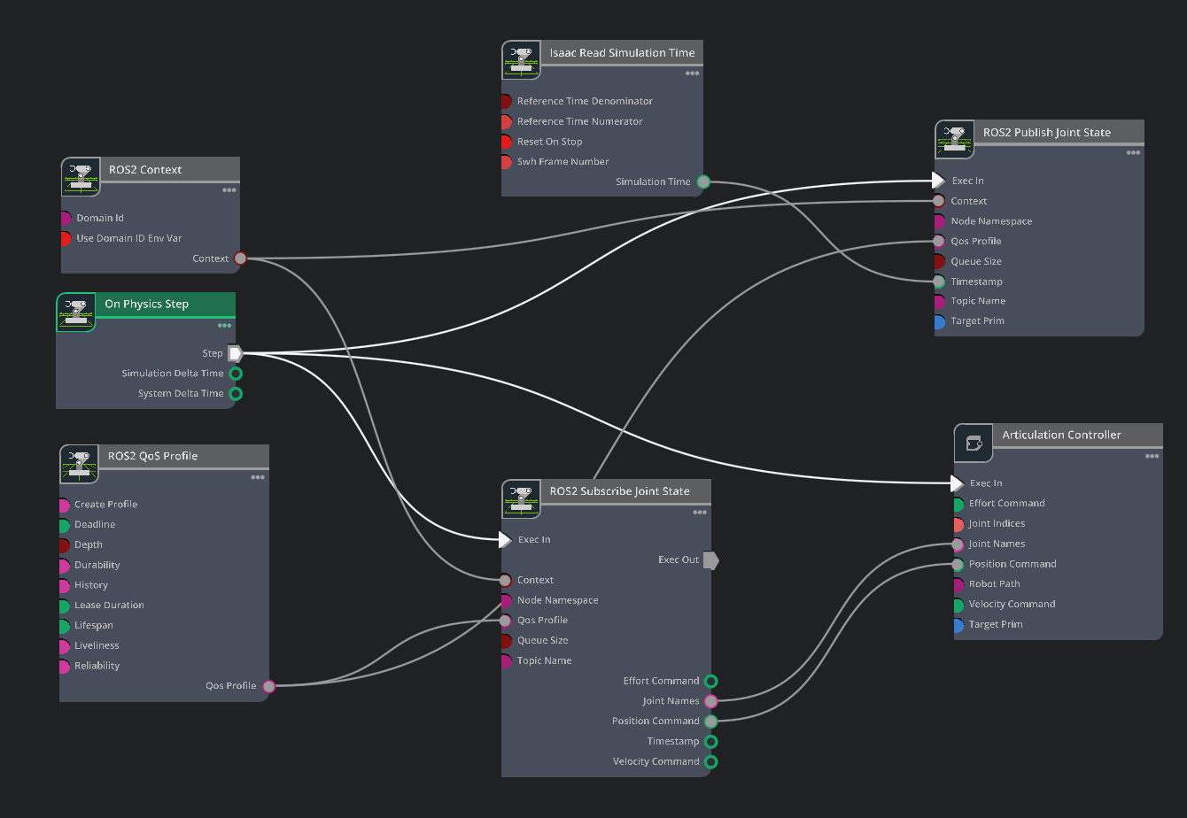
Create Joint State Publisher and Subscriber Nodes#

This node publishes the joint states to ROS 2, which contains the joint names, positions, and velocities, and subscribes to the joint state commands from Isaac Sim.

  1. Create a new ActionGraph node and rename it to “ROS_Joint_States”.

  2. Set the pipelineStage to pipelineStageOnDemand.

  3. Copy the following nodes into the Action graph:

    • On Physics Step: This node is triggered when the Isaac Sim physics steps, and runs the entire graph.

    • ROS2 Context: This node creates a context for the ROS 2 node.

    • ROS2 QoS Profile: This node sets the QoS profile for the ROS 2 node.

    • ROS2 Subscribe Joint State: This node subscribes to the joint states commands from the external policy node.

    • ROS2 Publish Joint State: This node publishes the current joint states to ROS 2 from Isaac Sim.

    • Isaac Read Simulation Time: This node reads the simulation time from Isaac Sim.

    • Articulation Controller: This node will execute the joint state commands from the Subscribe joint States node.

  4. Connect the nodes as shown in the image below.

    • Set the ROS2 Publish Joint State input Target Prim to /h1, and Topic Name to /joint_states.

    • Set the ROS2 Subscribe Joint State input Topic Name to /joint_command.

    • Set the Articulation Controller input Target Prim to /h1.

    • Check the Reset on Stop input of Read Simulation Time node to reset the simulation time when the simulation stops.

../_images/isim_5.0_full_tut_gui_rl_ros_controller_3.png

Note

The completed asset is available in the content browser at Isaac Sim/Samples/ROS2/Robots/h1_ROS.usd.

Publish ROS Clock and Set Up Environment#

Now that the asset is set up, create a simulation scenario to place the robot in, configure the physics settings, and ROS time publish.

Setup Simulation Scenario#

  1. Create a new file, in the Content Browser, go to Isaac Sim/Environments/Simple_Warehouse and drag the warehouse.usd asset into the stage.

  2. Drag and drop the h1_ROS.usd asset that you made earlier into the stage. Set the Z transform to 1.0 so it is above the ground.

  3. Create a Physics Scene by right clicking on the stage and selecting Create > Physics > Physcis Scene.

  4. Select the Physics Scene and set Time Steps Per Second to 200.

  5. Because you only have one robot, use CPU physics for better performance.

    • Uncheck Enable GPU Dynamics

    • Set the Broadphase Type to MBP

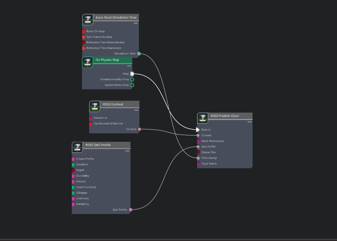
Setup ROS 2 Clock Publisher#

  1. Create a new ActionGraph node and rename it to “ROS_Clock”.

  2. Set the pipelineStage to pipelineStageOnDemand.

  3. Copy the following nodes into the Action graph:

    • On Physics Step: This node is triggered when the Isaac Sim physics steps, and runs the entire graph.

    • ROS2 Context: This node creates a context for the ROS 2 node.

    • ROS2 QoS Profile: This node sets the QoS profile for the ROS 2 node.

    • ROS2 Publish Clock: This node publishes the ROS 2 clock to ROS 2.

    • Read Simulation Time: This node reads the simulation time from Isaac Sim.

  4. Connect the nodes as shown in the image below.

    • Check the Reset on Stop input of Read Simulation Time node to reset the simulation time when the simulation stops.

../_images/isim_5.0_full_tut_gui_rl_ros_controller_4.png

Note

The completed environment is available in the content browser at Isaac Sim/Samples/ROS2/Scenario/h1_ros_locomotion_policy_tutorial.usd.

Run ROS 2 Policy#

The asset is set up, you can run the ROS 2 policy. Build the ROS 2 workspace and source the setup.bash file.

  1. Launch the h1_fullbody_controller ROS 2 package by running the following command in the environment with PyTorch installed:

    ros2 launch h1_fullbody_controller h1_fullbody_controller.launch.py
    

Note

This ROS 2 package computes observations and actions using the ROS messages that you published above and the flat terrain locomotion policy. When no command velocities are received, the robot will stand still and maintain balance. Make sure to start the ROS 2 policy before starting the simulation, otherwise the robot will fall over.

  1. Open the H1 scenario you created earlier and press PLAY to start the simulation.

  2. In a separate terminal, source ROS and launch teleop_twist_keyboard or another desired package to publish Twist messages:

    ros2 run teleop_twist_keyboard teleop_twist_keyboard
    

You can now control the H1 humanoid robot using your keyboard. Try the controls and observe if the robot moves as expected.

  • Forward: i

  • Forward + Turn Left: u

  • Forward + Turn Right: o

  • Turn Left: j

  • Turn Right: l

  • Stand Still: k

Important

  • Moving backwards is not supported in this version of the policy. Pressing m, ,, . key will cause the robot to fall over.

  • Setting linear and angular velocity above 0.75 exceeds the velocity limits of the policy and will cause the robot to fall over.

  • The robot might drift overtime when there’s no command velocities. This is expected behavior.

../_images/isim_5.0_full_tut_gui_rl_ros_controller_5.webp

Summary#

This tutorial covered:

  1. Creating and setting up an ROS 2 node to publish observations and receive actions from Isaac Sim for the H1 flat terrain locomotion policy.

  2. Setting up Isaac Sim environment to run a reinforcement learning policy.

Next Steps#